阿里云的轻量云服务器有直接配置好dify的应用套餐,所以我们直接购买这个套餐即可
非常方便,就算是小白也可以一键使用Dify
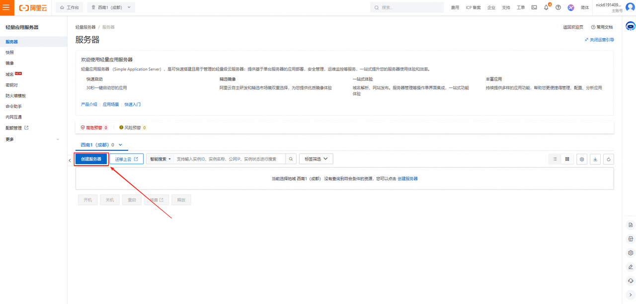
大家在登录了阿里云的网站中打开这个链接:https://swasnext.console.aliyun.com/servers/cn-chengdu
打开来就是这样,我们点击创建服务器
打开来是这样,我们需要选择好服务器为2核4G,并且应用镜像选择Dify
鼠标点击这里的实例
选择2核4G的这个套餐,当然,如果大家有更流畅的使用要求,可以选择更高的配置
然后点击应用镜像,选择Dify

大家根据自己的使用需求选择购买时长,这里我们想要长期使用,所以购买一年的套餐

选择好之后,点击立即购买即可

购买成功之后再回到刚刚的界面,可以看到我们已经多了一台配置好Dify的服务器
